Windows10中如何更改新内容的保存位置?
1、打开电脑,解锁系统。点击页面右下角的【新通知】。

2、在弹出的界面中,点击所有设置。

3、进入Windows设置界面后,点击页面中的系统菜单。

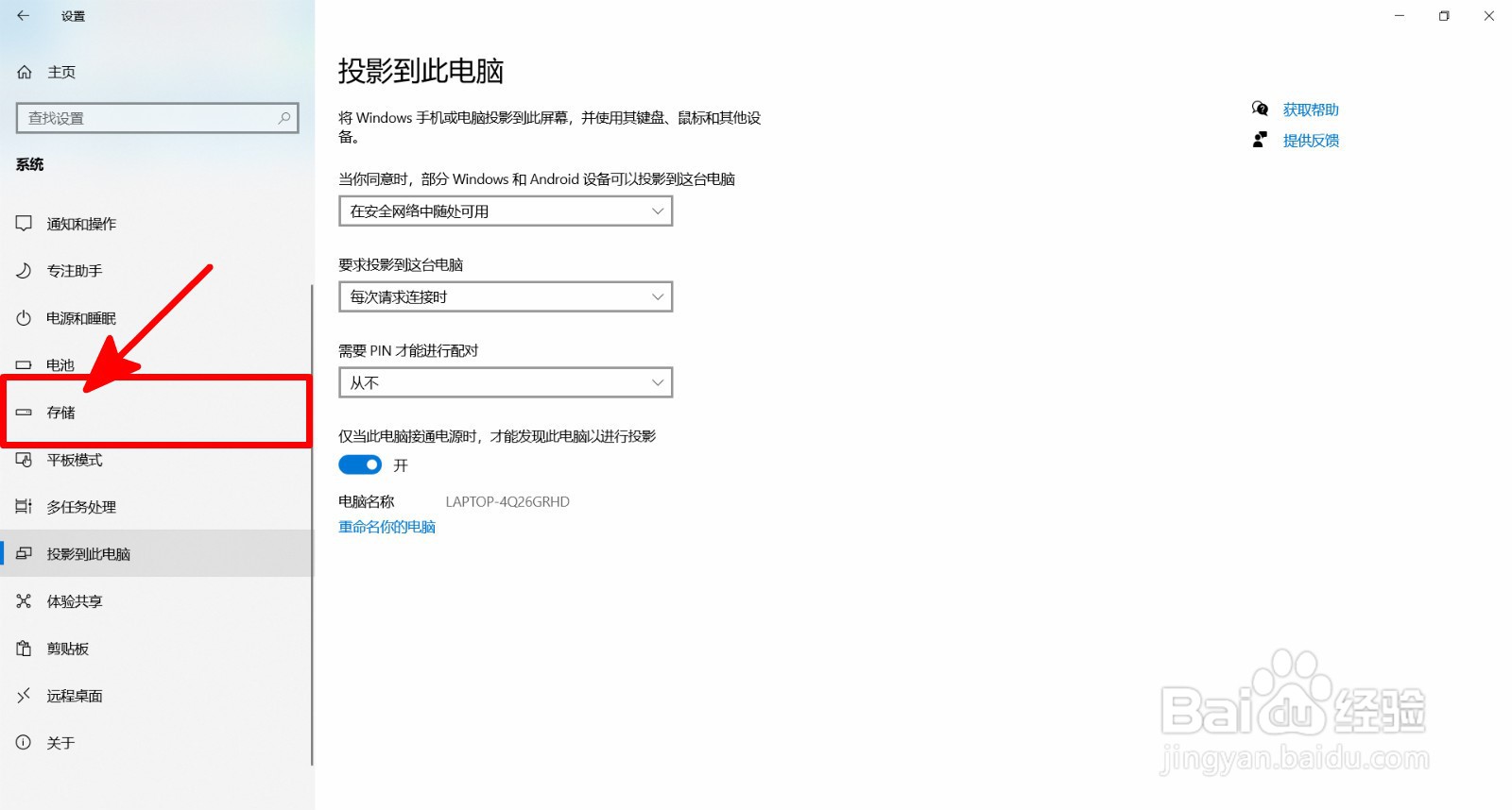
4、进入系统界面后,点击页面中的存储菜单。

5、在系统储存祥页中,点击更新新内容的保存位置菜单。

6、最后,更换存储位置即可。

阅读量:45
阅读量:35
阅读量:196
阅读量:78
阅读量:110
1、打开电脑,解锁系统。点击页面右下角的【新通知】。

2、在弹出的界面中,点击所有设置。

3、进入Windows设置界面后,点击页面中的系统菜单。

4、进入系统界面后,点击页面中的存储菜单。

5、在系统储存祥页中,点击更新新内容的保存位置菜单。

6、最后,更换存储位置即可。
