浏览器如何清除浏览历史记录
1、360浏览器打开桌面上的360浏览器,找到工具按键,点击选择清除上网痕迹

2、点击清除上网痕迹之后,出现以下界面,通常情况下,小编都是全选,然后时间选择全部,最后确定

3、搜狗浏览器打开桌面上的搜狗浏览器,找到工具按键(在这里我们能看到,跟360浏览器一样,也有清除上网痕迹,先别急,小编多教你一个方法),点击选项

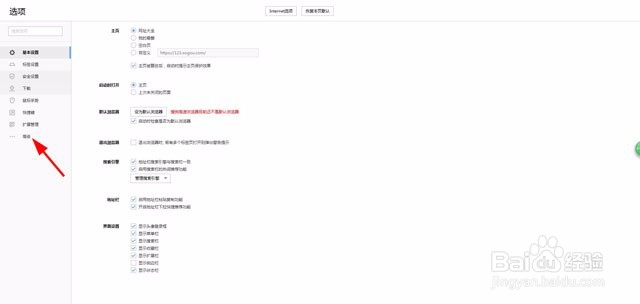
4、点击选项进入之后,出现如图界面,点击选择高级

5、点击选择高级之后,出现如图界面,选择清除浏览记录设置

6、点击进入之后,出现以下界面,同样全部勾选,然后点击清除

7、可能有的人用360浏览器,有的人用搜狗浏览器,有的人用百度浏览器等等,虽然浏览器不一样, 但是清除浏览记录的方法都是大差不差的,赶快自己动手试试吧!